Site logo

uni2hoy

Un gran futuro en familia

  • Inicio
    • Visión
    • Método
  • Capacitación
    • Intensiva
      • Inscripción
    • CENTRO DE CAPACITACIÓN
      • Organigrama
      • Iglesias
    • Principios Perdidos
      • Horario Principos Perdidos
      • Pre-encuesta
    • Arte del Matrimonio
    • Primera Familia
    • Forjadores
      • Nivel 1
  • Calendario
  • Contacto
    • Suscribir
  • Recursos
    • Artículos
    • Vídeo
    • Sermones
    • Radio
    • Descargas
    • Enlaces
  • Iglesias
    • Representantes
  • Índice
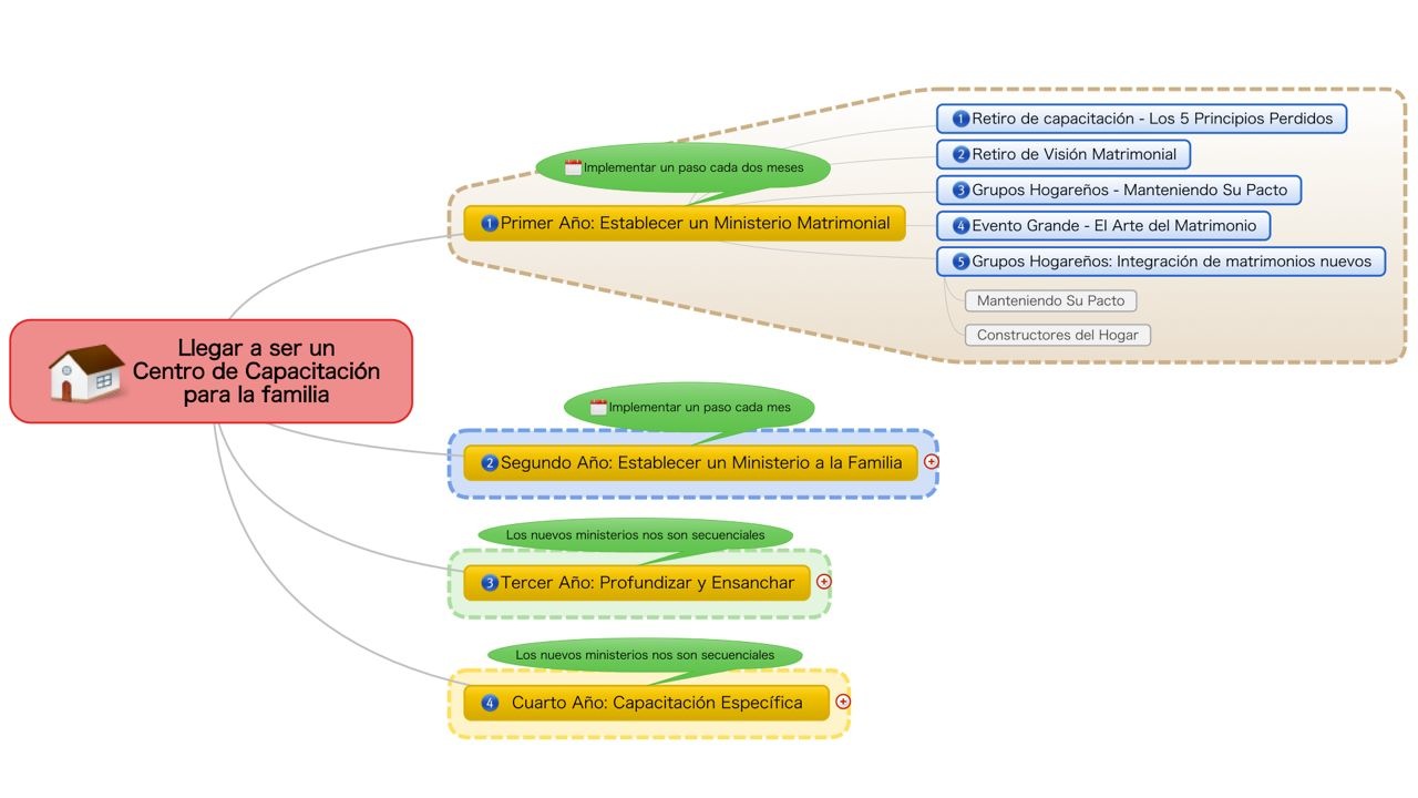
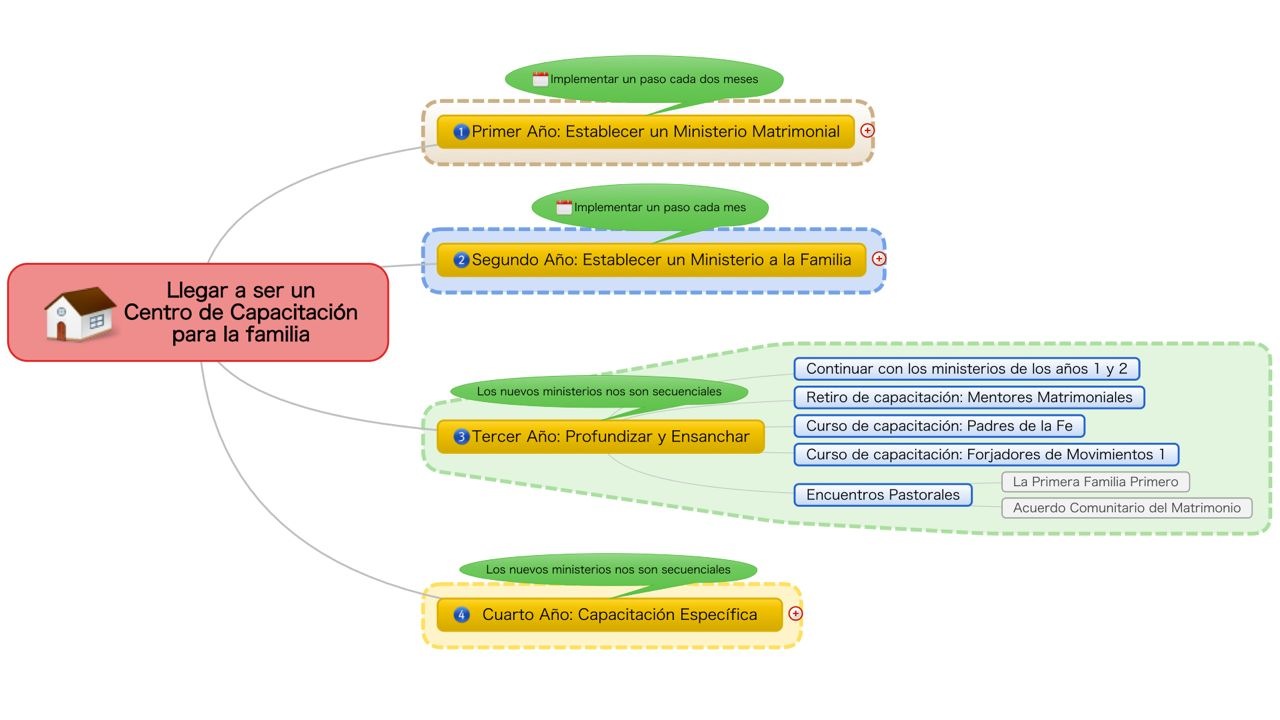
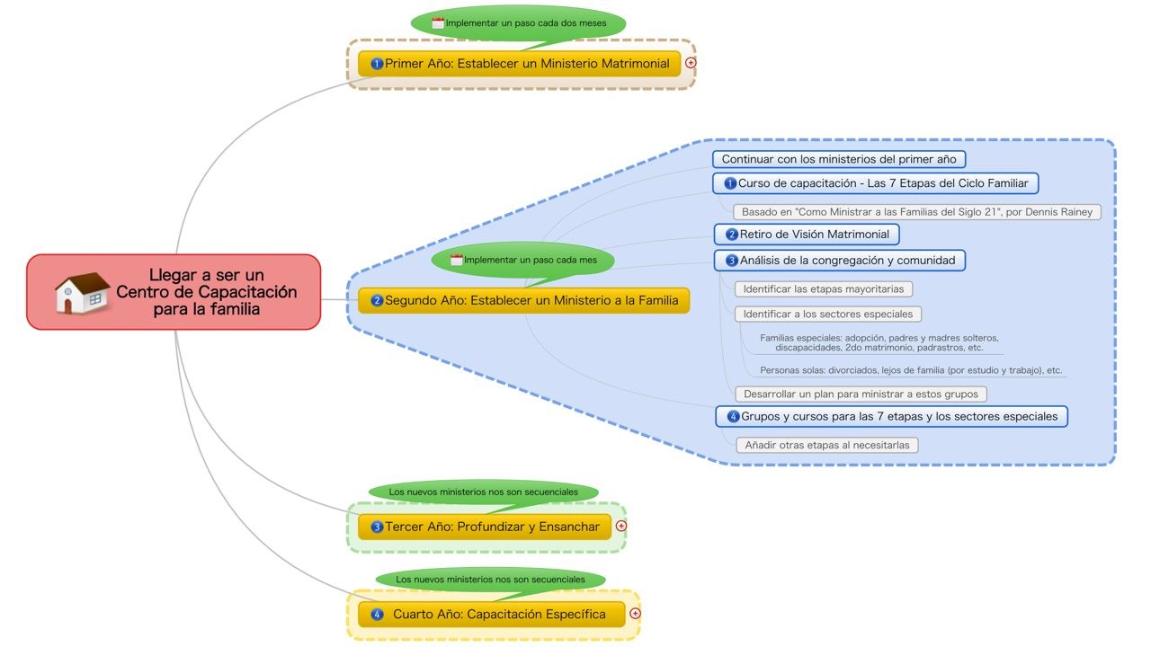
Bosquejo Breve Primer Año Segundo Año Tercer Año Cuarto Año
×
Previo Próximo
© 2012 Roger Dye Contacto
  • Inicio
  • Capacitación
  • CENTRO DE CAPACITACIÓN
  • Organigrama